Découverte des exigences du robot
en ilot
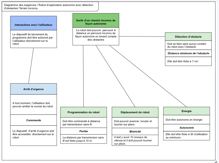
Dans le cadre de cette mission1, le robot d'exploration doit satisfaire un certains nombre d'exigences.
Celles ci apparaissent dans le diagramme des exigences ci dessous.
Travail demandé:
A partir du diagramme des exigences ci-dessous: Répondez aux questions suivantes:
-Donner les 2 catégories d'exigences présentes sur ce diagramme
-Quelle doit être l'autonomie minimum du robot?
-Quelle doit être la portée minimum de réception des images envoyés par le robot?
-Le robot doit il émettre de la lumière? (justifiez votre réponse)

Les principales exigences du robot :
1. Interactions avec l'utilisateur
L'utilisateur doit pouvoir lancer le robot directement sur place.
Il doit aussi pouvoir arrêter le robot à tout moment avec un bouton d'arrêt d'urgence.
2.Détection d'obstacles
Le robot doit détecter les obstacles sans les toucher.
Il doit s'arrêter à au moins 7 cm d'un obstacle.
3.Déplacement du robot
Le robot doit avancer, reculer, et tourner sur place.
Il doit pouvoir aller à différentes vitesses (jusqu'à 10 niveaux).
4.Programmation du robot
Le robot peut être commandé à distance, jusqu'à 10 mètres grâce à une connexion sans fil.
5.Énergie et autonomie
Le robot doit fonctionner de façon autonome pendant au moins 5 heures.
6.Sortir d'un chemin inconnu
Le robot doit être capable de parcourir un chemin inconnu tout seul, en évitant les obstacles.
Licence: licence de propriété